
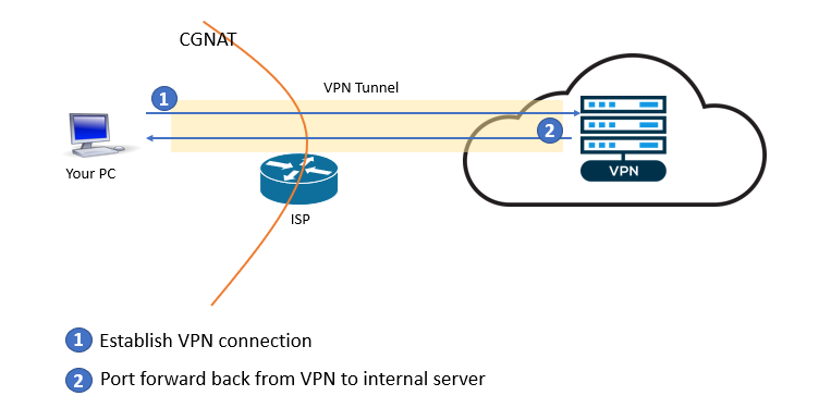
If you don’t have a public IP address from your ISP, but still want to access your home network from the outside, you may need to set up port forwarding using a VPN connection. With this setup, the VPN server will provide the public IP address you need, and the VPN connection will carry the data in and out of your home network.
Of course, there are also times that you prefer to do port forwarding from a VPN IP address instead of your ISP IP address.
If your VPN service supports port forwarding and you have a direct VPN connection from the machine hosting the service you want to expose, then the process is straightforward: just follow the instructions of your VPN service provider.
If your VPN connection is established on a router, then you also need to set up port forwarding on the router to your internal destination server.
However, for some routers, port forwarding does not work when the router is connected to a VPN. You can confirm this by following the steps below.
For the pcWRT router, port forwarding with a VPN connection is exactly the same as port forwarding with an ISP connection.

Sometimes you need to roll your own VPN server. I’m giving an example here on how to do this with WireGuard. The principles remain the same if you choose to use a different VPN protocol such as OpenVPN. You just need some minor modifications.
sysctl net.ipv4.ip_forward=1
Add this line to /etc/sysctl.conf if you want to persist this change over server reboot.
$ wg genkey | tee privatekey | wg pubkey > publickey
[Interface] Address = 10.12.11.1/24 PrivateKey = 8Bec70Zeb4zGaTCbTqNaIUEh6fCehTu6hZ7AQlqqYWo= ListenPort = 51820 PostUp = iptables -A FORWARD -i %i -j ACCEPT; iptables -A FORWARD -o %i -j ACCEPT; iptables -t nat -A POSTROUTING -o eth0 -j MASQUERADE PostDown = iptables -D FORWARD -i %i -j ACCEPT; iptables -D FORWARD -o %i -j ACCEPT; iptables -t nat -D POSTROUTING -o eth0 -j MASQUERADE [Peer] PublicKey = +D6zeGuYFD3X/99AuUnwZI6SfJmjdX6e1UQYJOy0qXo= AllowedIPs = 10.12.11.10/32
Put the server private key in the Interface section, client public key in the Peer section. The Internet facing network interface is eth0. If on your server it has a different name, you need to change that.
WireGuard runs the iptables rules on server up/down events. You’ll need to put these rules elsewhere if you use a different protocol.
/etc/wirwguard/wg0.conf$ sudo wg-quick up wg0
[Interface] Address = 10.12.11.10/32 ListenPort = 64661 PrivateKey = MA73LJm5cjorXUXV/SKBfcrNQTKoX1xoioVyzJQHU2k= [Peer] PublicKey = XF69enunWI6bbHHwgRbE/jAvuM6plb4kyGcObYKvLVc= Endpoint = 100.24.65.223:51820 AllowedIPs = 0.0.0.0/0 PersistentKeepalive = 25
The client private key goes to the Interface section. The server public key goes to the Peer section. Endpoint in the Peer section is the VPN server’s public IP address and port.
/etc/wireguard/wg1.conf$ sudo wg-quick up wg1
Log on to the VPN server, add the iptables rule for port forwarding.
$ sudo iptables -t nat -A PREROUTING -p tcp --dport 8080 -j DNAT --to-destination 10.12.11.10:8080
With the above rule, external TCP port 8080 on the VPN server is forwarded to the internal VPN client TCP port 8080. Thus you can access port 8080 on the internal host by using the VPN server’s public IP address.
You are exposing an internal host to the Internet. So make sure that the host/port is secured and the exposed service can’t be used for unintended purposes.
WireGuard® is a registered trademark of Jason A.Donenfeld.